背景和需求
直连流量尽量通过主路由直连,同时内网所有设备透明代理。为了代理性能和方便管理,OpenWrt 可以跑在再服务器的虚拟机中,因此有必要在其离线时实现自动 failover,将内网降级为正常全直连网络。
过去用 RouterOS (ROS) 主路由(CCR2004) + OpenWrt 网关 + VRRP 实现,不过 ROS 的问题是设备管理不直观,不像 Unifi 的系统一样有着很好的大屏,以及 DPI、IDS/IPS 等功能。同时 ROS 没有 PPPoE 硬件 offload 支持,在这一点上甚至不如几百块的家用无线路由器。
因此我购入了一台 Unifi Cloud Gateway Fiber(UCG Fiber),三个10G口(2光1电)+ 4个2.5G电口,本文将探讨将其代替 ROS 作为高可用魔法(代理)家用网络环境的主路由器的方案和局限性。
TLDR:Unifi与ROS优缺点对比
(这里的优缺点仅针对本场景)
Unifi UCG Fiber
优点:
- 界面美观,对客户端识别更智能(比如常见手机型号),DPI 功能还能分析流量种类和记录客户端的网络活动历史
- PPPoE hardware offload 支持,千兆宽带满速下载时 CPU 占用没什么变化,据其他人测试能完全跑满 10G PPPoE
- 小体积、高颜值,非常静音的主动散热,还有个小屏幕能看实时网速
缺点:
- 灵活性很低,不支持 VRRP(就算是Unifi的机架式设备也只能自己跟自己组HA),高可用代理方案配置麻烦,目前没找到可用的方法实现高可用的IPv6代理,只能强制让代理都走 IPv4
- 自带功能有些很不完善:
- IPv6 支持烂,任何情况下 IPv6 只会走主要 WAN,哪怕 IPv6 地址下发的都是备用 WAN 的 v6,且主要 WAN 都没启用 v6
- 策略路由(PBR)不支持 IPv6
- 策略路由只能指定出口 WAN,没法指定下一跳到内网机器。而且 Fallback 功能残废,只有在 WAN 接口 Down 了时才会生效,哪怕系统都检测到该 WAN 不可用了也不会切换
- Wireguard Server + 双 WAN 支持差,无法在备用 WAN 上接受连接(回程路由有 bug),除非主要 WAN 不可用
- 其他一些问题:端口转发的 NAT Loopback(在内网通过映射到公网的地址访问内部服务时)无法硬件加速,只能跑到1~3GBps,跑不满内网带宽
- 开启 Smart Queue QoS 后 PPPoE offload 失效,只能跑到 600Mbps 不到,且无法只在一个方向上开启(比如只在上行开启 QoS)
- 客户端管理功能很强,但没有一个地方能看当前所有的网络连接(Conntrack)和实时速度(类似ROS的IP -> Firewall -> Connections)
RouterOS
- 优点:灵活性很高,可以直接跟 OpenWrt 组VRRP,且 VRRP 支持脚本,ROS 的脚本可以便利的修改所有网络设置,可以实现各种自动化功能
- 缺点1:对于管理客户端流量不直观,Connections 里虽然能看到一个内网 IP 连了一个外网 IP,但还得去 DHCP 分配里查这个内网 IP 的主机名或MAC地址,可能还得上网查一下这个 MAC 地址的 vendor,才能确定这个客户端是谁;对于外网 IP 也没法跟 DNS 查询记录里的域名做关联,很不直观。
- 缺点2:MikroTik 家的硬路由性能有限,在我的 CCR2004 上 PPPoE 硬跑倒是能跑满千兆宽带下行,但一开双向的 Cake QoS 就不行了(哪怕开了fasttrack),不过可以只开上行的 QoS,下行带宽够大也不需要 QoS 了
UCG Fiber 硬件分析
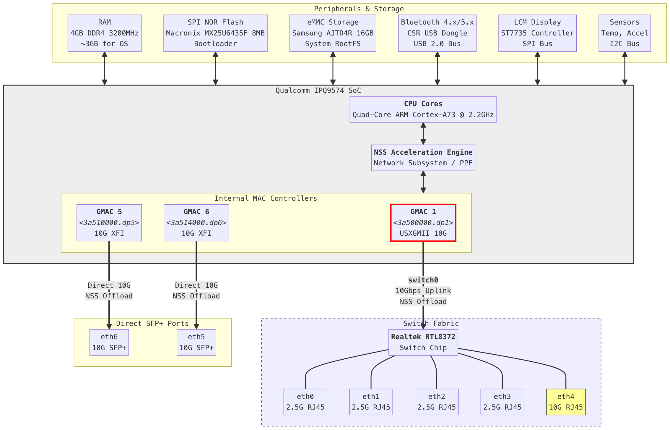
通过dmesg和拆解图分析得到内部拓扑:

SoC 为高通 IPQ9574,拥有 NSS / PPE 硬件加速功能,CPU 为4x A73 @ 2.2GHz,不算太强,还是比较依赖硬件加速的。
拓扑方面,两个 10G 光口直连 SoC,所有电口(4×2.5G + 10G)连接到内部的 RTL8372 交换芯片,共享一个 10G 链路到 SoC。由于有硬件加速,光口和电口的交换不会占用CPU,但电口侧确实存在带宽瓶颈(虽然一般遇不到)。
硬件方面,内存物理大小共4G,OS中可用3G(包括Unifi宣传的也是3G),大概是有1G被SoC其他组件占用,也可能是ECC。
另外UCG Fiber还有一个加速度传感器用来检测摆放姿态,可以根据姿态调整小屏幕的显示方向。(有时间搞这些能不能把 IPv6 搞完善点啊喂)
方案概述

为实现 Unifi 主路由 + OpenWrt 全局透明代理 + 高可用,首先 Unifi 作为主路由器,连接光猫进行 PPPoE 拨号,OpenWrt 连接到 Unifi 的 LAN 上作为客户端(类似二级路由,但不同的是终端设备不去连接 OpenWrt),然后利用 Unifi 的双 WAN 主备切换的功能,让 OpenWrt 再作为 Unifi 的一个 WAN,即OpenWrt WAN Loopback,具体如下:
- 将 Unifi 的 WAN1 (使用DHCP,IPv6关闭)连接 OpenWrt 的 LAN ,OpenWrt 的 WAN 再连接到 Unifi 的 LAN
- 将 Unifi 的 WAN2 接光猫拨号,开启IPv6,并把内网的 IPv6 前缀来源也设置为 WAN2
- Unifi 上设置 WAN1(OpenWrt)为 Primary,WAN2(PPPoE)为 Backup,模式为Failover Only
- 26/02/15 补充:Unifi 上需要给 WAN1(OpenWrt)手动设置 DNS 服务器为 OpenWrt IP,不能勾选“Auto DNS”,不然Unifi 会偷偷给你塞一个1.1.1.1
- Unifi 上设置策略路由:
- 1. 目标 Region 为 China 的都走 WAN2(不用勾 Kill Switch,没啥用且会跟下面的DNS hijack有奇妙的冲突);
- 2. 来自 OpenWrt 的流量都走 WAN2(避免循环,勾上Kill Switch)
- OpenWrt 上和标准的路由+代理设置基本相同,WAN 为 DHCP,连接 Unifi 内网。然后要将 WAN 和 WAN6 接口高级设置中的“自动获取 DNS 服务器”禁用,并填入运营商的 DNS 地址,避免循环
- 效果:正常情况下,客户端的 DNS 请求先到 Unifi 的 DNS 服务器上(对于 DPI 功能有帮助),然后走 WAN1 -> OpenWrt 的无污染 DNS,解析得到国外地址继续走 OpenWrt 做代理(OpenWrt 再通过 Unifi LAN -> PPPoE 连接代理服务器),国内地址直接走 PPPoE 发出。一旦 OpenWrt 挂掉,Unifi 检测到 WAN1 不通,会自动把全部路由和 DNS 都切换到 PPPoE,实现自动降级直连
- (可选)此时 Unifi 上可以再设置一个 DNS hijack,让不遵守 DHCP 下发的 DNS 服务器的设备的所有 UDP 53 端口流量都强制发到 Unifi DNS 服务器:增加 DNAT 规则,匹配来源 IP 非 OpenWrt,目标 IP 非 Unifi,目标 UDP 53,将目标 IP 改写为 Unifi 的 IP
IPv6 与 WireGuard Server 问题
按上述方案配置后,你会发现两个问题:
IPv6 不通:哪怕客户端已经具有了来自 PPPoE 的 v6 地址,但 v6 网络就是不通。这里来到了 Unifi 最逆天的地方了:除非主 WAN 断开,不然在任何情况下都试图让 IPv6 走主 WAN,哪怕主 WAN 都没配 IPv6,导致网络不通。
Unifi 上运行的 WireGuard Server 不通:哪怕 WireGuard Server 上设置了监听的是 WAN2 (PPPoE),只要主 WAN 还在,所有回包都会走主 WAN,导致外界的客户端连不上。最新的Unifi OS 5.0.12 + Network 10.1.84版本已经修复此问题
==> 对于Unifi OS 5.0.12 + Network 10.1.84或更新的版本(2026年2月):
已经无WireGuard的问题,仅有IPv6问题,而IPv6修复也可以通过Unifi内置的静态路由来实现,不再需要SSH+脚本魔改:

如上图:新建Policy,选择Route,类型选择静态,接口选择WAN2(真正连运营商的WAN),地址填写2000::/3(全球公网v6单播地址)
==> 对于早于Unifi OS 5.0.12 + Network 10.1.84的版本,若在Unifi上使用WireGuard Server,需要通过脚本修复WireGuard Server不通的问题,下方提供了旧版方案的脚本,能一并修复IPv6问题和WireGuard Server问题
点击展开旧版方案+脚本
需要 SSH 进去并设置自启脚本来修正:
编辑 /data/internet_as_backup_wan_fix.sh ,内容为(按需调整IFACE和WG_PORT):
#!/bin/sh
# ================= Configuration =================
# backup WAN Interface (real Internet, e.g. PPPoE to ISP)
IFACE="ppp1"
# Routing Table ID for backup WAN (Usually 202 for WAN2)
TABLE="202"
# WireGuard Server Listen Port
WG_PORT="16384"
# Log Tag for syslog
LOG_TAG="UniFi_Network_Fixer"
# =================================================
# Function to clean up rules on exit or restart
cleanup() {
# Remove IPv6 default route
ip -6 route del default dev "$IFACE" metric 1 2>/dev/null
# Remove Policy Routing rule based on Source Port
ip rule del sport "$WG_PORT" lookup "$TABLE" 2>/dev/null
# Remove Force-SNAT rule from NAT table
iptables -t nat -D POSTROUTING -o "$IFACE" -p udp --sport "$WG_PORT" -j MASQUERADE 2>/dev/null
}
# Run cleanup on start to ensure a clean slate
cleanup
logger -t "$LOG_TAG" "Starting network fix script..."
while true; do
# Check if the interface exists
if ip link show "$IFACE" > /dev/null 2>&1; then
# -----------------------------------------------------
# Task 1: Fix IPv6 Direct Access
# Problem: Unifi doesn't add a default IPv6 route for Secondary WAN.
# Fix: Manually add a default route to Main Table via ppp1.
# -----------------------------------------------------
HAS_V6_ROUTE=$(ip -6 route show default dev "$IFACE" metric 1)
if [ -z "$HAS_V6_ROUTE" ]; then
ip -6 route add default dev "$IFACE" metric 1
logger -t "$LOG_TAG" "IPv6: Added default route via $IFACE"
fi
# -----------------------------------------------------
# Task 2: Fix WireGuard VPN Server on Secondary WAN
# Problem: Local UDP traffic uses Primary WAN gateway & source IP.
# Fix A: Policy Routing based on Source Port (Directs traffic to WAN2 Table)
# -----------------------------------------------------
if ! ip rule show | grep -q "sport $WG_PORT lookup $TABLE"; then
# Priority 98 ensures it runs before Unifi's default rules
ip rule add sport "$WG_PORT" lookup "$TABLE" priority 98
ip route flush cache
logger -t "$LOG_TAG" "VPN: Added Policy Routing for Source Port $WG_PORT"
fi
# -----------------------------------------------------
# Fix B: Force SNAT (Masquerade)
# Problem: Source IP might be internal (e.g., 192.168.x.x) even if routed correctly.
# Fix: Force NAT on egress to ensure Source IP matches the Public IP.
# -----------------------------------------------------
if ! iptables -t nat -C POSTROUTING -o "$IFACE" -p udp --sport "$WG_PORT" -j MASQUERADE 2>/dev/null; then
# Insert at top (1) to override any conflicting rules
iptables -t nat -I POSTROUTING 1 -o "$IFACE" -p udp --sport "$WG_PORT" -j MASQUERADE
logger -t "$LOG_TAG" "VPN: Added Force-SNAT rule for port $WG_PORT"
fi
fi
# Check every 30 seconds to handle re-dials or IP changes
sleep 30
done
加上执行权限:chmod +x /data/internet_as_backup_wan_fix.sh
然后使用 crontab -e 并添加以下内容,设置开机自启:
@reboot /data/internet_as_backup_wan_fix.sh > /dev/null 2>&1 &
注意:每次底层 Unifi OS 升级后需要重新添加 crontab,因此建议关闭自动更新
为什么一定要用这种方案?
- 为什么不能 OpenWrt 直接做二级网关(LAN 侧)? Unifi 不支持 VRRP。如果把 OpenWrt 设为 DHCP 下发的默认网关,一旦 OpenWrt 挂了,Unifi 无法自动把网关切回自己,全家断网。
- 为什么不能 OpenWrt 做旁路网关配合 PBR? Unifi 的策略路由(Traffic Routes)只能选 WAN 接口作为出口,不能指定 LAN 侧的某个 IP(OpenWrt)作为下一跳。
- 为什么必须让 OpenWrt 充当 Primary WAN?
如果反过来让 PPPoE 作为 Primary WAN,OpenWrt 作为 Backup WAN,则无法利用双 WAN 的 Failover 功能来应对 OpenWrt 下线的情况,通过策略路由则会有以下问题:- 策略路由的 Fallback 功能残废:需要设置策略路由让海外流量走 Backup WAN,但问题是策略路由的 Fallback 与双 WAN Fallback 机制不通,后者会用 ping 检测是否真正可用,而前者只会在相应接口 Down 掉时才会被禁用,导致就算 OpenWrt 挂掉或死机,但接口还在,海外可直连的流量依然无法 Fallback
- DNS 配置麻烦:默认的 DNS 行为会直接走 PPPoE,造成 DNS 无法抗污染。而若指定走 OpenWrt 的话又难以 Failover,需要 SSH 进去 Unifi 来配置 dnsmasq 为 strict-order 模式,然后使用主-备 DNS 服务器,也很麻烦
附录:或许还有一种更简单但更不优雅的方案,就是 OpenWrt 或者其他运行代理插件的主机再跑一个 WireGuard Server,然后在 Unifi 上用 VPN Client 连接并用策略路由进行分流,但对UCG孱弱的CPU是个挑战,尤其是千兆梯子已经普遍的今天。
另外还有网友提到,组一个 OSPF 并向 Unifi 广播需要代理的网段也是一种办法。
用了类似的方案,UDM Pro + OpenWRT, 不过用的pppoe为wan1, openwrt为wan2,所以文章中提的几个问题:
1. IPV6 — 放弃了,确实pppoe的ipv6能通,但是无法走wan2,导致一些网站解析到ipv6地址默认直接走wan1,整个openwrt成了摆设
2. Wireguard — 没有问题,轻松连回。唯一发愁的问题,是连上wireguard的client无法通过wan2出去。也就是wireguard只能为设备在外连回家用,无法用openwrt fq
3. PBR fallback问题 — 放弃海外可直流流量。 这类流量不多,不影响家人正常国内流量上网就ok
4. DNS污染 — 直接内网另外搭了一个adguardhome做dns,上游接openwrt,绕过udm pro的dns。当然有风险,这个adguardhome挂了全完,但是这是一个纯只有adguardhome的设备,相对风险可控
对的,PPPoE为WAN1的我也试过一阵,failover更差些,但不怎么依赖魔改,各有各的好处吧
DNS failover的话可以将Unifi的dnsmasq魔改成strict-order模式(严格主备模式),然后在PPPoE WAN DNS配置填写adguardhome和备用公网DNS,倒是也能稳定fallback
这两天又折腾了一把,把openwrt与udmp通过wireguard相连,openwrt回到单线旁路由的工作方式。然后udmp的wan弄上了iptv复用。弄了一圈发现,fq的性能实际是下降的,毕竟有wireguard的性能损耗和单线复用,唯一的好处好像就是少了两根网线,一根openwrt的wan线,一根iptv的线
毕竟wg就只能靠cpu跑了,unifi这cpu都不算强
转了一圈,最后把passwall替换成openclash,发现mosdns+fake ip+静态路由才是最好的选择
unifi装了keepalived,既然最后还得ssh上去修复各种问题,可以配置下/etc/keepalived/keepalived.conf,然后systemctl enable –now keepalived.service就能用vrrp了
这样keepalived确实好搞,但动态调整配置似乎也比较麻烦(好像只能通过那个API?直接改配置db太麻烦了),ros的vrrp的优势是可以直接在里面填写ros命令脚本来变更配置
一直在用routeros,纠结unifi的主备和自动降级,想不到怎么配置才可以完全实现routeros的功能。终于看到一个可以正常解决问题的方案,太聪明了。
请问UCG Fiber 的PBR有硬件加速吗?还是纯靠CPU
有硬件加速的,PBR也是防火墙规则,不影响硬件加速